Comment utiliser votre accès SFTP/SSH
Avec SFTP (Secure File Transfer Protocol), vous transférez des fichiers de manière chiffrée entre votre ordinateur et l’espace web STRATO. SSH (Secure Shell) fournit une connexion terminal chiffrée qui vous permet d’exécuter des commandes sur le serveur web. Dans votre espace client STRATO, vous pouvez créer des accès distincts pour chaque projet, définir le répertoire de départ et gérer les mots de passe. Ci-dessous, vous trouverez les étapes allant de la configuration à l’utilisation avec FileZilla (SFTP) et PuTTY (SSH).
Qu’est-ce que SFTP et SSH ?
- SFTP : Protocole de transfert de fichiers utilisant le tunnel SSH. Tout est chiffré via le port 22. Recommandé par rapport au FTP classique.
- SSH : Connexion à distance chiffrée vers le shell du serveur (terminal). Permet d’exécuter des commandes dans votre espace web.
- SFTP + SSH : Un seul accès qui autorise à la fois SFTP et SSH. Si vous souhaitez uniquement transférer des fichiers, SFTP suffit.
Ouvrir SFTP/SSH dans l’espace client STRATO
- Connectez-vous à l’espace client STRATO.
- Chemin de navigation : «Bases de données et espace web» → «SFTP & SSH».
- Sur la page d’aperçu, vous voyez :
- La liste des accès existants avec nom d’utilisateur et répertoire de départ.
- En haut à droite, le nom de serveur personnalisé ainsi que le port (22).
- Un bouton «+ Nouveau compte» pour créer de nouveaux accès.
- Pour chaque accès, un menu à trois points pour les détails/modifications.
Créer un accès SFTP ou SFTP+SSH
- Cliquez sur «+ Nouveau compte».
- Optionnel : Ajoutez un commentaire (p. ex. « pour les téléversements WordPress »).
- Définissez un mot de passe sécurisé.
- Choisissez le type :
- SFTP (recommandé) ou
- SFTP + SSH (si vous avez également besoin d’un accès au terminal).
- Choisissez un répertoire racine / de départ. Cet accès ne verra que ce répertoire et les dossiers en dessous.
- «OK». Le nom d’utilisateur est généré automatiquement.
Remarque : Le nom d’utilisateur est défini par le système et s’affiche dans la liste.
Trouver les données serveur et les identifiants
- Dans le bloc de droite de l’aperçu, vous voyez :
- Serveur : nom d’hôte personnalisé (modèle d’exemple : 501****03.ssh.w*.strato.hosting).
- Port : 22.
- Dans la liste des accès, vous trouvez :
- Le nom d’utilisateur généré automatiquement (p. ex. su******).
- Le répertoire de départ.
Vous avez besoin de ces trois informations (serveur, nom d’utilisateur, mot de passe) plus le port 22 pour SFTP. Pour SSH, les mêmes informations serveur et utilisateur s’appliquent.
Se connecter en SFTP (exemple : FileZilla)
Préparation : Installez le Client FileZilla depuis filezilla-project.org.
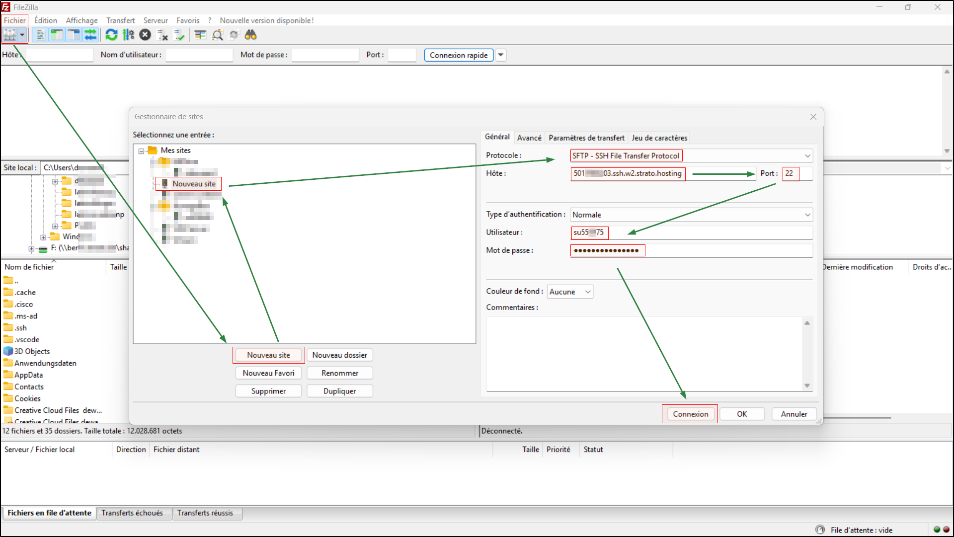
A. Enregistrer une fois dans le Gestionnaire de sites
- «Fichier» → «Gestionnaire de sites» → «Nouveau site».
- Protocole : SFTP – SSH File Transfer Protocol.
- Hôte : nom de serveur personnalisé depuis l’espace client STRATO.
- Port : 22.
- Type d’authentification : Normale.
- Utilisateur : le nom d’utilisateur généré (p. ex. su******).
- Mot de passe : le mot de passe défini lors de la création de l’accès.
- Connexion. Lors de la première connexion, confirmez l’empreinte du serveur (clé d’hôte/Host Key) afin que FileZilla fasse confiance à la destination.
B. Téléverser des fichiers
- Côté gauche : vos fichiers/dossiers locaux.
- Côté droit : votre espace web à partir du répertoire de départ choisi.
- Glissez-déposez les fichiers/dossiers de gauche à droite.
- Veillez à téléverser les fichiers du site web dans le bon répertoire (p. ex. le webroot documenté de votre projet).
Astuce en cas de problèmes de connexion :
- Vérifiez le nom d’utilisateur/mot de passe, le nom du serveur et le port 22.
- Assurez-vous d’avoir sélectionné SFTP comme protocole (et non FTP ou FTPS).
- Vérifiez que l’accès est actif dans l’aperçu STRATO et qu’il possède le bon répertoire de départ.
Afficher les fichiers cachés (p. ex. .htaccess)
Certains fichiers de configuration importants commencent par un point et sont cachés par défaut.
Dans FileZilla :
- Menu «Serveur» → activez «Forcer l’affichage des fichiers cachés».
- S’ils restent cachés : «Affichage» → «Filtres d'affichage du contenu du dossier» → Désactivez le filtre «Configuration files» ou décochez-le.
Via SFTP, les fichiers commençant par un point deviennent visibles et modifiables.
Gérer, modifier, supprimer des accès SFTP
Dans la liste de vos accès SFTP/SSH, vous trouverez un menu à trois points à droite de chaque entrée. Vous pouvez y :
- Afficher les Détails
- Modifier le commentaire
- Modifier le mot de passe
- Supprimer l’accès
Remarques :
- Mot de passe oublié ? Utilisez «Modifier le mot de passe» et mettez à jour le mot de passe enregistré dans FileZilla.
- Adapter le répertoire de départ : créez si nécessaire un nouvel accès avec le répertoire de départ souhaité.
- Sécurité : Utilisez des accès séparés pour différents usages, chacun avec son propre répertoire de départ et son propre mot de passe.
Utiliser SSH (exemple : PuTTY)
Prérequis : Lors de la création de l’accès, choisissez le type «SFTP + SSH».
- Téléchargez et lancez PuTTY.
- Host Name (or IP address) : nom de serveur personnalisé depuis l’espace client STRATO.
- Port : 22. Connection type : SSH.
- Optionnel : Enregistrez la session sous Saved Sessions → Save.
- Cliquez sur Open.
- Première fois : Confirmez la boîte de dialogue de la clé d’hôte (serveur de confiance).
- Login as : saisissez votre nom d’utilisateur généré (p. ex. su******).
- Saisissez le mot de passe.
Remarque : Dans PuTTY, rien ne s’affiche lors de la saisie du mot de passe — c’est normal.
Vous êtes maintenant dans le terminal, dans le répertoire de départ configuré.
Commandes de base :
ls
Liste les fichiers/dossiers. Avec -la, vous voyez aussi les fichiers cachés (p. ex. .htaccess).
Exemple : ls -la
cd
Change de répertoire.
Exemples : cd public, cd .. (un dossier vers le haut), cd ~ (vers le home)
pwd
Affiche le chemin actuel.
Exemple : pwd
less
Affiche les longs fichiers page par page ; q pour quitter.
Exemples : less error.log, less -N access.log
grep
Recherche des motifs de texte dans les fichiers/dossiers.
Exemples : grep -n "Fatal" error.log, grep -R "cache" .
cp
Copie des fichiers/dossiers. Avec -r, de manière récursive.
Exemples : cp index.php index.bak, cp -r img/ img_backup/
mv
Déplace ou renomme des fichiers/dossiers.
Exemples : mv index.bak index.php, mv uploads/* media/
rm
Supprime des fichiers/dossiers. Avec -r, récursif ; avec -i, demande de confirmation.
Exemples : rm datei.tmp, rm -ri alter_ordner
Attention : rm -rf supprime sans confirmation — à utiliser uniquement si vous êtes absolument sûr.
mkdir
Crée des dossiers. Avec -p, également des structures imbriquées.
Exemples : mkdir assets, mkdir -p app/cache/tmp
chmod
Modifie les permissions de fichiers (droits d’accès).
Exemples : chmod 644 .htaccess, chmod -R 755 public_html
Quitter : saisissez exit ou fermez la fenêtre.
Questions fréquentes et conseils
- Différence SFTP vs. FTPS ? SFTP fonctionne via SSH (port 22). FTPS est du FTP avec TLS via les ports 21/990. Pour les accès STRATO, utilisez les informations SFTP indiquées dans l’aperçu.
- Séparer plusieurs projets ? Créez un accès dédié par projet avec un répertoire de départ adapté.
- Erreurs de droits/écriture ? Vérifiez que vous êtes dans le bon répertoire de départ. Si nécessaire, ajustez les droits côté serveur ou contactez le support.
- Renforcer la sécurité :
- Utilisez des mots de passe longs et uniques.
- Supprimez les accès dont vous n’avez plus besoin.




